- SAP MM- Home
- SAP MM - Overview
- SAP MM - Screen Navigation
- SAP MM - Procurement Process
- SAP MM - Organization Structure
- SAP MM - Enterprise Structure
- SAP MM - Defining Structure
- SAP MM - Organizational Units
- SAP MM - Master Data
- SAP MM - Purchase Info Record
- SAP MM - Source Determination/List
- SAP MM - Procurement Cycle
- SAP MM - Purchase Requisition
- SAP MM - Request for Quotation
- SAP MM - Outline Agreement
- SAP MM - Quota Arrangement
- SAP MM - Posting Period
- SAP MM - Purchase Order Types
- SAP MM - Inventory Management
- SAP MM - Invoice Verification
- SAP MM - Service Management
- SAP MM - Valuation
- SAP MM - Account Determination
- SAP MM - Configuration
- SAP MM - Transaction codes
SAP MM - Service Management
Besides procurement of goods, an organization may occasionally require some kind of services. Such services include small maintenance tasks such as changing the lights, painting, and housekeeping. These services are carried out by external contractors and hence the whole process of procurement of services is known as service management. The key points to note about service management are as follows −
Services are meant for direct consumption instead of keeping them in inventory.
Service description along with its unit of measure is stored as master data in a record that is known as the service master record.
The system stores the services that have been procured as a record in a sheet that is called as the service entry sheet.
Service procurement can be of the following two types−
Planned Services − In planned services at the time of procurement specifications like quantity and price are known in advance. It means nature and scope of service is clear before procurement.
Unplanned Services − In unplanned services at the time of procurement specifications like quantity and price are not known in advance. It means nature and scope of service is not clear before procurement. These services can be extended as per the requirement.
Service management deals with the following terms−
Service Master Record
Service Purchase Order
Service Entry Sheet
Service Master Record
Service master record contains the details of all the services that can be procured from an external vendor within an organization. It contains the description of services along with their unit of measure. Service master record serves as a reference for creating service purchase order, but it is not necessary. Service purchase order can also be created manually without reference. Follow the steps given below to create a service master record.
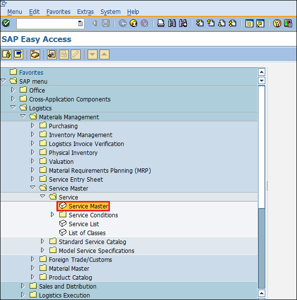
Path to Create Service Master Record
Logistics ⇒ Materials Management ⇒ Service Master ⇒ Service ⇒ Service Master
TCode: AC03
Step 1 − On the SAP Menu screen, select Service Master by following the above path.
Step 2 − Click the Create New Service icon as shown below.
Step 3 − Fill in all the necessary details such as service category, base unit of measure, and valuation class. Click on Save. A new Service will be created.
Service Purchase Order
In SAP MM services are accomplished with the help of service purchase order. The requirement of service with its description along with quantity is given to third party in form of service purchase order. In service purchase order important field is item category. For service, item category will be D. So, service purchase order can be created by following the below steps.
Path to Create Purchase Order
Logistics ⇒ Materials Management ⇒ Purchasing ⇒ Purchase Order ⇒ Create ⇒ Vendor/ Supplying Plant Known
TCode: ME21N
Service Item Category: D
Step 1 − On the SAP Menu screen, select Vendor/ Supplying Plant Known by following the above path.
Step 2 − Provide all the necessary details such as the name of the vendor, item category, name of material, plant for which material is procured, and the date of delivery. Click on Save. Service Purchase order will be created.
Service Entry Sheet
A service entry sheet stores a record of all the services that have been procured. In case of goods procured, we maintain a goods receipt document; whereas in case of services, we maintain a service entry sheet. It accommodates the charges that we need to pay to the vendor. Follow the steps given below to create a service entry sheet.
Path to Create Service Entry Sheet
Logistics ⇒ Materials Management ⇒ Service Entry Sheet ⇒ Maintain
TCode: ML81N
Step 1 − On the SAP Menu screen, select the Maintain execute icon by following the above path.
Step 2 − Provide all the necessary details such as purchase order number, service number, quantity, and price. Click on Save. A new Service Entry Sheet will be created for the corresponding purchase order.
