- SAP MM- Home
- SAP MM - Overview
- SAP MM - Screen Navigation
- SAP MM - Procurement Process
- SAP MM - Organization Structure
- SAP MM - Enterprise Structure
- SAP MM - Defining Structure
- SAP MM - Organizational Units
- SAP MM - Master Data
- SAP MM - Purchase Info Record
- SAP MM - Source Determination/List
- SAP MM - Procurement Cycle
- SAP MM - Purchase Requisition
- SAP MM - Request for Quotation
- SAP MM - Outline Agreement
- SAP MM - Quota Arrangement
- SAP MM - Posting Period
- SAP MM - Purchase Order Types
- SAP MM - Inventory Management
- SAP MM - Invoice Verification
- SAP MM - Service Management
- SAP MM - Valuation
- SAP MM - Account Determination
- SAP MM - Configuration
- SAP MM - Transaction codes
SAP MM - Outline Agreement
Vendor selection is an important process in the procurement cycle. Vendors can be selected by quotation process. After having shortlisted a vendor, an organization enters into an agreement with that particular vendor to supply certain items with certain conditions. Typically when an agreement is reached, a formal contract is signed with the vendor. So, an outline agreement is a long-term purchasing agreement with a vendor. −
The key points to note about an outline agreement are as follows
An outline agreement is a long-term purchasing agreement with a vendor containing terms and conditions regarding the material that is to be supplied by the vendor.
The terms of an outline agreement are valid up to a certain period of time and cover a certain predefined quantity or value.
An outline agreement can be of the following two types −
- Contract
- Scheduling Agreement
Contract
A contract is a long-term outline agreement between a vendor and an ordering party over a predefined material or service over a certain framework of time. There are two types of contracts −
Quantity Contract − In this type of contract, the overall value is specified in terms of the total quantity of material to be supplied by the vendor.
Value Contract − In this type of contract, the overall value is specified in terms of the total amount to be paid for that material to the vendor.
Follow the steps given below to create a contract. −
Path to Create Contract
Logistics ⇒ Materials Management ⇒ Purchasing ⇒ Outline Agreement ⇒ Contract ⇒ Create
TCode: ME31K
Step 1 − On the SAP Menu screen, select the Create execute icon by following the above path.
Step 2 − Provide the name of the vendor, type of contract, purchasing organization, purchasing group, and plant along with the agreement date.
Step 3 − Fill in all the necessary details such as the agreement validity start date, end date, and pay terms (i.e. terms of payment).
Step 4 − Provide material number along with the target quantity. Click on Save. A new Contract will be created.
Scheduling Agreement
A scheduling agreement is a long-term outline agreement between the vendor and the ordering party over a predefined material or service, which are procured on predetermined dates over a framework of time. A scheduling agreement can be created in the following two ways −
- Creating scheduling agreement
- Maintain scheduling lines for the agreement
Creating Scheduling Agreement
Follow the steps given below to create a scheduling agreement.
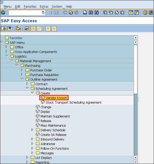
Path to Create Scheduling Agreement
Logistics ⇒ Materials Management ⇒ Purchasing ⇒ Outline Agreement ⇒ Scheduling Agreement ⇒ Create ⇒ Vendor Known
TCode: ME31L
Step 1 − On the SAP Menu screen, select the Create execute icon by following the above path.
Step 2 − Provide the name of the vendor, agreement type (LP for scheduling agreement), purchasing organization, purchasing group, plant along with agreement date.
Step 3 − Fill in all the necessary details such as the agreement validity start date, end date, and pay terms (i.e. terms of payment).
Step 4 − Provide material number along with the target quantity, net price, currency, and material group. Click on Save. A new Scheduling Agreement will be created.
Maintain Scheduling Lines for the Agreement
Schedule lines can be maintained for a scheduling agreement by following the steps given below.
Path to Maintain Schedule Lines
Logistics ⇒ Materials Management ⇒ Purchasing ⇒ Outline Agreement ⇒ Scheduling Agreement ⇒ Delivery Schedule ⇒ Maintain
Step 1 − On the SAP Menu screen, select the Maintain execute icon by following the above path.
Step 2 − Provide the scheduling agreement number.
Step 3 − Select the line item. Go to Item tab. Select Delivery Schedule.
Step 4 − Provide the delivery schedule date and the target quantity. Click on Save. Schedule lines are now maintained for the scheduling agreement.
