- SAP MM- Home
- SAP MM - Overview
- SAP MM - Screen Navigation
- SAP MM - Procurement Process
- SAP MM - Organization Structure
- SAP MM - Enterprise Structure
- SAP MM - Defining Structure
- SAP MM - Organizational Units
- SAP MM - Master Data
- SAP MM - Purchase Info Record
- SAP MM - Source Determination/List
- SAP MM - Procurement Cycle
- SAP MM - Purchase Requisition
- SAP MM - Request for Quotation
- SAP MM - Outline Agreement
- SAP MM - Quota Arrangement
- SAP MM - Posting Period
- SAP MM - Purchase Order Types
- SAP MM - Inventory Management
- SAP MM - Invoice Verification
- SAP MM - Service Management
- SAP MM - Valuation
- SAP MM - Account Determination
- SAP MM - Configuration
- SAP MM - Transaction codes
SAP MM - Request for Quotation
Vendor selection is an important process in the procurement cycle. Once requirements are gathered, we start looking for possible suppliers who can fulfill the requirements at the best possible price. So, a request is made to the vendors to submit their quotations indicating the price of the material along with their terms and conditions. This request is known as the request for quotation (RFQ). Listed below are the key points to note about a request for quotation −
Request for quotation is a form of invitation that is sent to the vendors to submit a quotation indicating their pricing and terms and conditions.
It contains details about goods or services, quantity, date of delivery, and date of bid on which it is to be submitted.
Quotation is a reply by a vendor in response to a request for quotation.
An RFQ can be created by the following two ways −
- Manually
- Automatically from Purchase Requisition
Manual Creation of RFQ
An RFQ can be created manually by following the steps given below −
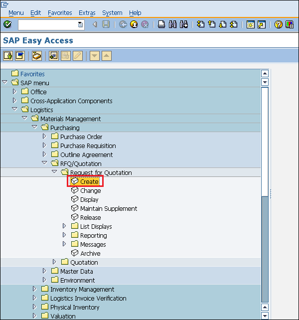
Path to Create RFQ
Logistics ⇒ Materials Management ⇒ Purchasing ⇒ RFQ/Quotation ⇒ Request for Quotation ⇒ Create
TCode: ME41
Step 1 − On the SAP Menu screen, select the Create execute icon by following the above path.
Step 2 − Fill in all the required details such as type of RFQ (if standard, then AN), language, date of RFQ, purchasing organization, and group.
Step 3 − Provide the name of the material, quantity of material, material group, and quotation deadline date.
Step 4 − Provide the quantity and delivery date for the material.
Step 5 − Provide the vendor address (street number, city, country, pin code) to which you are addressing the RFQ. Click on Save. A new Request for Quotation will be created.
Automatic Creation of RFQ from Purchase Requisition
RFQ can also be created with reference to purchase requisition by following the steps given below −
Step 1 − On the home screen of RFQ, select Reference to PReq tab.
Step 2 − Enter the requisition number for which you want to create an RFQ. Click on Save. A new Request for Quotation will be created with reference to Purchase Requisition.
