- Spring Boot ORM - Home
- Spring Boot ORM - Overview
- Spring Boot ORM - Environment Setup
- Spring Boot ORM - JPA
Spring Boot ORM & Spring Data JPA
- Spring Boot ORM - Create Project
- Spring Boot ORM - application.properties
- Spring Boot ORM - Update Project
- Spring Boot ORM - Test Hibernate
Spring Boot ORM & EclipseLink
- Spring Boot ORM - Maven EclipseLink
- Spring Boot ORM - Update Project EclipseLink
- Spring Boot ORM - Test EclipseLink
Spring Boot ORM Resources
Selected Reading
Spring Boot ORM - Test Hibernate
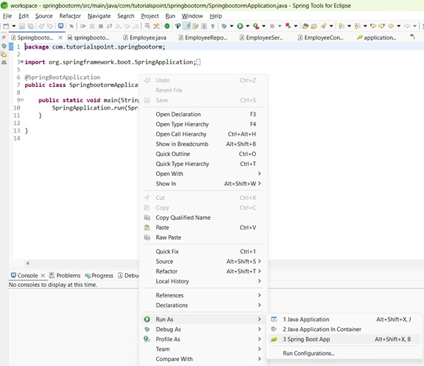
Now in STS, right click on the springbootorm project, select Run As -> Spring Boot App context or select SpringbootormApplication class and select Run As -> Spring Boot App−

Output
You will similar result in STS Console.
. ____ _ __ _ _ /\\ / ___'_ __ _ _(_)_ __ __ _ \ \ \ \ ( ( )\___ | '_ | '_| | '_ \/ _` | \ \ \ \ \\/ ___)| |_)| | | | | || (_| | ) ) ) ) ' |____| .__|_| |_|_| |_\__, | / / / / =========|_|==============|___/=/_/_/_/ [32m :: Spring Boot :: [39m [2m (v3.5.6)[0;39m [2m2025-10-01T12:15:14.278+05:30[0;39m [32m INFO[0;39m [35m9412[0;39m [2m--- [springbootorm] [ restartedMain] [0;39m[36mc.t.s.SpringbootormApplication [0;39m [2m:[0;39m Starting SpringbootormApplication using Java 21.0.6 with PID 9412 (D:\Projects\springbootorm\target\classes started by mahes in D:\Projects\springbootorm) [2m2025-10-01T12:15:14.282+05:30[0;39m [32m INFO[0;39m [35m9412[0;39m [2m--- [springbootorm] [ restartedMain] [0;39m[36mc.t.s.SpringbootormApplication [0;39m [2m:[0;39m No active profile set, falling back to 1 default profile: "default" [2m2025-10-01T12:15:14.381+05:30[0;39m [32m INFO[0;39m [35m9412[0;39m [2m--- [springbootorm] [ restartedMain] [0;39m[36m.e.DevToolsPropertyDefaultsPostProcessor[0;39m [2m:[0;39m Devtools property defaults active! Set 'spring.devtools.add-properties' to 'false' to disable [2m2025-10-01T12:15:14.381+05:30[0;39m [32m INFO[0;39m [35m9412[0;39m [2m--- [springbootorm] [ restartedMain] [0;39m[36m.e.DevToolsPropertyDefaultsPostProcessor[0;39m [2m:[0;39m For additional web related logging consider setting the 'logging.level.web' property to 'DEBUG' [2m2025-10-01T12:15:15.064+05:30[0;39m [32m INFO[0;39m [35m9412[0;39m [2m--- [springbootorm] [ restartedMain] [0;39m[36m.s.d.r.c.RepositoryConfigurationDelegate[0;39m [2m:[0;39m Bootstrapping Spring Data JPA repositories in DEFAULT mode. [2m2025-10-01T12:15:15.125+05:30[0;39m [32m INFO[0;39m [35m9412[0;39m [2m--- [springbootorm] [ restartedMain] [0;39m[36m.s.d.r.c.RepositoryConfigurationDelegate[0;39m [2m:[0;39m Finished Spring Data repository scanning in 48 ms. Found 1 JPA repository interface. [2m2025-10-01T12:15:15.547+05:30[0;39m [32m INFO[0;39m [35m9412[0;39m [2m--- [springbootorm] [ restartedMain] [0;39m[36mo.s.b.w.embedded.tomcat.TomcatWebServer [0;39m [2m:[0;39m Tomcat initialized with port 8080 (http) [2m2025-10-01T12:15:15.561+05:30[0;39m [32m INFO[0;39m [35m9412[0;39m [2m--- [springbootorm] [ restartedMain] [0;39m[36mo.apache.catalina.core.StandardService [0;39m [2m:[0;39m Starting service [Tomcat] [2m2025-10-01T12:15:15.561+05:30[0;39m [32m INFO[0;39m [35m9412[0;39m [2m--- [springbootorm] [ restartedMain] [0;39m[36mo.apache.catalina.core.StandardEngine [0;39m [2m:[0;39m Starting Servlet engine: [Apache Tomcat/10.1.46] [2m2025-10-01T12:15:15.605+05:30[0;39m [32m INFO[0;39m [35m9412[0;39m [2m--- [springbootorm] [ restartedMain] [0;39m[36mo.a.c.c.C.[Tomcat].[localhost].[/] [0;39m [2m:[0;39m Initializing Spring embedded WebApplicationContext [2m2025-10-01T12:15:15.605+05:30[0;39m [32m INFO[0;39m [35m9412[0;39m [2m--- [springbootorm] [ restartedMain] [0;39m[36mw.s.c.ServletWebServerApplicationContext[0;39m [2m:[0;39m Root WebApplicationContext: initialization completed in 1223 ms [2m2025-10-01T12:15:15.733+05:30[0;39m [32m INFO[0;39m [35m9412[0;39m [2m--- [springbootorm] [ restartedMain] [0;39m[36mcom.zaxxer.hikari.HikariDataSource [0;39m [2m:[0;39m HikariPool-1 - Starting... [2m2025-10-01T12:15:16.119+05:30[0;39m [32m INFO[0;39m [35m9412[0;39m [2m--- [springbootorm] [ restartedMain] [0;39m[36mcom.zaxxer.hikari.pool.HikariPool [0;39m [2m:[0;39m HikariPool-1 - Added connection com.mysql.cj.jdbc.ConnectionImpl@724a9a19 [2m2025-10-01T12:15:16.120+05:30[0;39m [32m INFO[0;39m [35m9412[0;39m [2m--- [springbootorm] [ restartedMain] [0;39m[36mcom.zaxxer.hikari.HikariDataSource [0;39m [2m:[0;39m HikariPool-1 - Start completed. [2m2025-10-01T12:15:16.161+05:30[0;39m [32m INFO[0;39m [35m9412[0;39m [2m--- [springbootorm] [ restartedMain] [0;39m[36mo.hibernate.jpa.internal.util.LogHelper [0;39m [2m:[0;39m HHH000204: Processing PersistenceUnitInfo [name: default] [2m2025-10-01T12:15:16.242+05:30[0;39m [32m INFO[0;39m [35m9412[0;39m [2m--- [springbootorm] [ restartedMain] [0;39m[36morg.hibernate.Version [0;39m [2m:[0;39m HHH000412: Hibernate ORM core version 6.6.29.Final [2m2025-10-01T12:15:16.291+05:30[0;39m [32m INFO[0;39m [35m9412[0;39m [2m--- [springbootorm] [ restartedMain] [0;39m[36mo.h.c.internal.RegionFactoryInitiator [0;39m [2m:[0;39m HHH000026: Second-level cache disabled [2m2025-10-01T12:15:16.622+05:30[0;39m [32m INFO[0;39m [35m9412[0;39m [2m--- [springbootorm] [ restartedMain] [0;39m[36mo.s.o.j.p.SpringPersistenceUnitInfo [0;39m [2m:[0;39m No LoadTimeWeaver setup: ignoring JPA class transformer [2m2025-10-01T12:15:16.757+05:30[0;39m [32m INFO[0;39m [35m9412[0;39m [2m--- [springbootorm] [ restartedMain] [0;39m[36morg.hibernate.orm.connections.pooling [0;39m [2m:[0;39m HHH10001005: Database info: Database JDBC URL [Connecting through datasource 'HikariDataSource (HikariPool-1)'] Database driver: undefined/unknown Database version: 8.0.43 Autocommit mode: undefined/unknown Isolation level: undefined/unknown Minimum pool size: undefined/unknown Maximum pool size: undefined/unknown [2m2025-10-01T12:15:17.401+05:30[0;39m [32m INFO[0;39m [35m9412[0;39m [2m--- [springbootorm] [ restartedMain] [0;39m[36mo.h.e.t.j.p.i.JtaPlatformInitiator [0;39m [2m:[0;39m HHH000489: No JTA platform available (set 'hibernate.transaction.jta.platform' to enable JTA platform integration) Hibernate: create table employee (id integer not null auto_increment, age integer not null, email varchar(255), name varchar(255), primary key (id)) engine=InnoDB [2m2025-10-01T12:15:17.579+05:30[0;39m [32m INFO[0;39m [35m9412[0;39m [2m--- [springbootorm] [ restartedMain] [0;39m[36mj.LocalContainerEntityManagerFactoryBean[0;39m [2m:[0;39m Initialized JPA EntityManagerFactory for persistence unit 'default' [2m2025-10-01T12:15:17.787+05:30[0;39m [33m WARN[0;39m [35m9412[0;39m [2m--- [springbootorm] [ restartedMain] [0;39m[36mJpaBaseConfiguration$JpaWebConfiguration[0;39m [2m:[0;39m spring.jpa.open-in-view is enabled by default. Therefore, database queries may be performed during view rendering. Explicitly configure spring.jpa.open-in-view to disable this warning [2m2025-10-01T12:15:18.084+05:30[0;39m [32m INFO[0;39m [35m9412[0;39m [2m--- [springbootorm] [ restartedMain] [0;39m[36mo.s.b.d.a.OptionalLiveReloadServer [0;39m [2m:[0;39m LiveReload server is running on port 35729 [2m2025-10-01T12:15:18.131+05:30[0;39m [32m INFO[0;39m [35m9412[0;39m [2m--- [springbootorm] [ restartedMain] [0;39m[36mo.s.b.w.embedded.tomcat.TomcatWebServer [0;39m [2m:[0;39m Tomcat started on port 8080 (http) with context path '/' [2m2025-10-01T12:15:18.137+05:30[0;39m [32m INFO[0;39m [35m9412[0;39m [2m--- [springbootorm] [ restartedMain] [0;39m[36mc.t.s.SpringbootormApplication [0;39m [2m:[0;39m Started SpringbootormApplication in 4.28 seconds (process running for 5.172)
Add an Employee
Once server is up and running, Use Postman to make a POST request to add a record first.
Set the following parameters in POSTMAN.
HTTP Method − POST
URL − http://localhost:8080/emp/employee
BODY − An employee JSON
{
"age": "35",
"name": "Julie",
"email": "julie@gmail.com"
}
Click on Send Button and check the response status to be OK.
Get all Employees
Now make a GET Request to get all records.
Set the following parameters in POSTMAN.
HTTP Method − GET
URL − http://localhost:8080/emp/employees
Click the send button and verify the response.
[{
"id": 1,
"age": 35,
"name": "Julie",
"email": "julie@gmail.com"
}]
Advertisements