Workflow Processes



Workflows in CRM allow you to automate simple and complex business processes within CRM. You can either create workflows using CRM out-of-the-box functionalities or write custom workflows with .NET code for implementing complex workflows. Workflow processes run in the background or in real-time and can optionally require a user input.

Workflows can be triggered based on specific conditions or can even be started manually by the users. Internally, CRM workflows are implemented using Windows Workflow Foundation. In this chapter, we will be learning about configuring workflows.

Configuring a workflow has the following major parts (in sequence) −

  • Configure the entity on which the workflow will run
  • Configure whether the workflow will run synchronously or asynchronously
  • Configure the message (event) on which the workflow will run
  • Configure the scope in which the workflow will run
  • Configure the stages and steps (actions) of the workflow

Synchronous/Asynchronous Workflow

When you create a workflow, you will see the option of Run this workflow in the background (recommended) which determines whether the workflow will run in real-time (synchronously) or in background (asynchronously).

Generally, the recommended approach is to run the workflows in the background since they use system resources as and when available. However, you can always switch back from a real-time workflow to background workflow and vice versa.

Workflow Messages

Workflows can be registered on specific events as follows −

  • When a record is created
  • When a record status changes
  • When a record is assigned
  • When a record field value changes
  • When a record is deleted

Workflow Scope

Workflows allow you to set the scope in which the workflow will run. Following are the supported workflow scopes −

User Workflow will run only on the records owned by the same user as the workflow user.
Business Unit Workflow will run on the records owned by the users of the business unit same as the workflow user.
Parent Child Business Units Workflow will run on the records owned by the users of the business unit same as the workflow user as well as any child business units.
Organization Workflow will run on records owned by any user in CRM.

Workflow Steps

Workflows in CRM are a combination of series of steps which the workflow will follow. You can even divide these steps in logical stages. Following steps are supported by CRM workflows −

Conditional Steps
Check Condition Specifies a logical if (condition) - then statement.
Conditional Branch Specifies a logical else if then statement. This can only be used with a Check Condition.
Default Action Specifies a logical else statement. This can only be used with a Check Condition.
Wait Steps
Wait Condition Waits until a specific condition is met. Not applicable for real-time workflows.
Parallel Wait Branch Specifies an alternative wait condition with a set of additional steps that can be performed once the initial criteria is met.
Action Steps
Create Record Creates a record of the specified entity with the specified default values.
Update Record Updates the selected record with specified or dynamic values.
Assign Record Assigns the selected record to a user or team.
Send Email Sends an email.
Perform Action Specifies the custom workflow steps (and actions). These custom steps have to be developed by a CRM developer.
Change Status Changes the status of the selected record.
Stop Workflow Stops the current workflow

Workflow Example

In this example, we will create a simple workflow that runs in the background to assign any newly created Contact record to a specific user and then send out a welcome email to the customer.

Step 1 − Go to Settings → Processes.

Mscrm Create Workflow Step 1

Step 2 − Click New.

Step 3 − In the CreateProcess window, enter the following details −

Process Name − New Customer Workflow (This can be any name that you want)

Category − Workflow

Entity − Contact (This will be the entity on which you are creating the workflow. In our case it is Contact)

Run this workflow in the background (recommended) − Check this option as we are creating a background asynchronous workflow. Finally, click OK.

Mscrm Create Workflow Step 3

Step 4 − In the New Process Window enter the following details −

Activate As − Process

Scope − User

Start when − Record is created

Click Add Step → Assign Record.

Mscrm Create Workflow Step 4

Step 5 − You will see a new step added to the workflow. In this step, we will specify the user to whom all the created contacts should be assigned. Enter the name of step as Assign Record to Team. The Assign option will be defaulted as the entity on which we are creating the workflow (Contact in our case). Click the Lookup icon.

Mscrm Create Workflow Step 5

Step 6 − In the Lookup window, select any user that you want. You can even select a specific team to whom you want to assign the records to. Click Add.

Mscrm Create Workflow Step 6

Step 7 − Add another step by clicking Add Step → Send Email. In this step, we will configure sending email to the customer.

Mscrm Create Workflow Step 7

Step 8 − A new step will be added. Enter its name as Send email to Customer. Click Set Properties.

Mscrm Create workflow Step 8

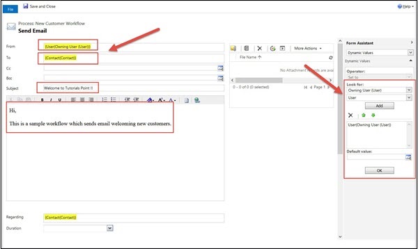
Step 9 − In the next window to configure email, perform the following operations−

From − Click From field. On the right panel, select OwningUser and User. Click Add → OK.

To − Click To field. On the right panel, select Contact and Contact. Click Add → OK.

Subject − Enter a relevant Subject.

Body − Enter a relevant Body content.

Mscrm Create Workflow Step 9

Step 10 − Click Save and then Activate.

Mscrm Create Workflow Step 10

Step 11 − In the Process Activate Confirmation popup that follows, click Activate.

Mscrm Create Workflow Step 11

Step 12 − Go to Contacts tab and create a new contact. As soon as you create a new contact by saving the record, you will see the Owner field set to the user, which you had configured in the workflow. Also, if you click the Activities tab, you will see an email activity being created for this contact. This confirms that the workflow ran successfully.

Mscrm Create Workflow Step 12

Workflow vs Plugin

Workflows and plugins can both be used to extend and automate CRM functionalities. In many scenarios, both the approaches can be interchangeably used in place of each other. For example, if you have a simple requirement of sending an email to your customers, you can either do it via a plugin or a workflow.

So, how do you choose between creating a workflow vs plugin? The following list tries to explain the same −

  • Although plugins and workflows both can be used to run synchronous as well as asynchronous logic, plugins are generally preferred for synchronous logic, while workflows for asynchronous logic.

  • Generally, to implement complex business logic, plugins are preferred over workflows. Workflows are preferred when you want to achieve relatively easier functionalities (such as sending emails, assigning users, etc.)

  • Plugins need to be developed with coding, while workflows can be configured directly by business users without any knowledge of workflows.

  • Workflows can run on-demand. Hence, if there are requirements where the user wants to run some logic manually, workflows would be a better choice.

  • From performance impact, synchronous plugins provide a better performance (and throughput) as compared to real-time workflows in scenarios where the request frequency is higher.

Conclusion

This chapter introduced us to one of the very important functionalities of CRM Workflows. We first understood the sync/async workflows, messages, scope, steps and finally looked at a live example of creating and running a workflow. Finally, we saw the differences between a workflow and a plugin.

Tutorix - AI Tutor
Advertisements